Maker.io main logo

Wifi Scanner ATOM Matrix ESP32

25

2022-08-16 | By M5Stack

License: General Public License Wifi Arduino

* Thanks for the source code and project information provided by @ronfrtek

Things used in this project

M5Stack ATOM Matrix ESP32 Development Kit×1

Software apps and online services

Arduino IDE

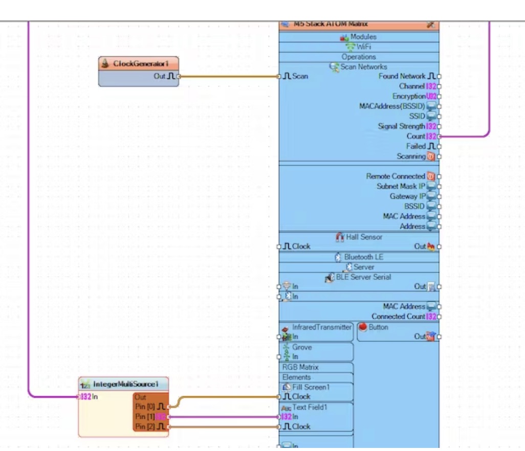
Visuino

Story

 

Step 1: What You Will Need

1

1/2

3

2/2

 
 
 
Mfr Part # C008-B
ATOM MATRIX ESP32 DEV KIT
M5Stack Technology Co., Ltd.
More Info
View More Details
Add all DigiKey Parts to Cart
Have questions or comments? Continue the conversation on TechForum, DigiKey's online community and technical resource.